Windows 11 Upgrade: Proven Working Tips for Those Cryptic Error Messages

Since the original version of Windows 11 (21H2) became available in late 2021, and especially since my post on how to do so on unsupported hardware, I’ve received numerous requests for help overcoming a wide range of Windows 11 upgrade errors, particularly those with cryptic messages.

This post offers easy-to-follow tips to help you handle those annoying situations.

Dong’s note: I first published this piece on August 13, 2024, and updated it on December 16, 2025, to add additional tips.

Windows upgrade fails: We can't tell if you PC is ready to continue installing Windows 11. Try restarting Setup.Sorry, we're having trouble determining if your PC can run Windows 11. Please close Setup and try again error
Here are a couple of those frustratingly cryptic Windows 11 upgrade error messages you may encounter.

Upgrading to Windows 11 fails: The cryptic error messages and possible solutions

Some error messages encountered during the upgrade from Windows 10 to Windows 11, or from a previous OS release (e.g., from build 21H2 to 23H2), can be frustratingly vague. Here are some notorious examples:

  • Sorry, we’re having trouble determining if your PC can run Windows 11. Please close the setup and try again.
  • We can’t tell if your PC is ready to continue installing Windows 11. Try restarting Setup.
  • We can’t tell if your PC has enough space to continue installing Windows 11. Try restarting Setup.

Sometimes, these messages are accompanied by an error code; other times, they are not. In most cases, none of them provides an indication of what to do, and you may blame the Setup program itself or suspect that the ISO image you downloaded is faulty or corrupted.

Rest assured, more often than not, it’s your computer that has unknown software issues preventing the Windows 11 upgrade process from functioning as intended.

Below are some solutions I’ve used, including the simple (A) and advanced (B) tricks. They will likely rectify the situation.

“Likely” because there’s a chance none of them will work. In that case, your only option is to go nuclear, which is the last resort option (C) mentioned below.

Before we continue, make sure you back up your computer. I’d recommend creating an image of the entire system. However, the rule is that any backup is better than no backup at all, and it never hurts to make multiple backups of different types.

Make sure you’ve made backups before continuing. Some methods below can cause you to lose data currently stored on your computer. Consider yourself warned!

A. Windows 11 Upgrade fails: The simple housekeeping tips

These are tips you can do without making intrusive changes to your computer.

I. Make sure the computer runs Windows 64-bit, and its main drive has enough free space

Windows 11 requires 64-bit hardware. If your computer is running Windows 10 32-bit (which is rare), you first need to convert it to 64-bit. To do that, back up your data and install Windows 10 from scratch. This post on the topic will help.

Next, make sure the computer’s operating system (the Windows folder) is on the C: drive. If you have used another drive letter, that can be an issue in itself. In this case, go nuclear instead. This drive also requires at least 30GB of free space. If it’s low, clean up your drive or move your data to another location first. Or if you need a new, larger drive, here’s the guide to upgrading it.

II. Consider the English (US) language for unsupported hardware

If you choose to use the ISOs for unsupported hardware and want to retain your current data, settings, and software, the computer must use English (US) as its display language. Here are the steps to convert a non-English (US) machine to English (US) and vice versa:

  1. Click on Start -> Settings -> Time & language -> Language & region.
  2. Change Windows display language to English (United States). (Repeat this step after the upgrade to use the display language of your liking.) Check to make sure that the case (*).
  3. Restart your computer.

(*) To ensure the system is perceived as using English (US), check Windows’ registry and, if necessary, manually change some particular values, then restart your computer. Specifically, run Registry Editor (search for it in the Start Menu), then copy the registry keys shown below and paste them, one after another, in the editor’s address bar (below the menu bar) as shown in the screenshots.

  1. Change the value of the Default and InstallLanguage strings to 0409 in the following key:
Computer\HKEY_LOCAL_MACHINE\SYSTEM\CurrentControlSet\Control\Nls\Language
  1. Change the two Default strings to 00000409 (match the leading zeros with the existing values) in the following key:
Computer\HKEY_LOCAL_MACHINE\SYSTEM\CurrentControlSet\Control\Nls\Locale
Windows 11 upgrade language defaultWindows 11 upgrade locale registry default
Windows 11 English (US) settings: Use the values of these Registry strings as shown. Restart the computer for any changes to take effect.

III. Remove specific third-party software

Here are the following software programs you should remove/disable:

  • Third-party VPN or Security software, such as North VPN, Norton Security, McAfee, BitDefender, etc. You can choose to install them later, but in my opinion, a VPN is generally unnecessary, and you don’t need more security than Windows’ built-in Security (formerly Windows Defender), which is free.
  • Third-party ZIP and ISO handler—you should use Windows Explorer as the default for both. Sometimes, this third-party software alters how the system accesses compressed files, causing unknown errors.

Once you’ve removed these software applications, restart the computer and try the Windows 11 upgrade again.

IV. Turn off non-Microsoft services

Some third-party services may prevent the upgrade from running successfully. To eliminate that possibility, you can boot the system using only Microsoft services during the Windows 11 upgrade process. Here are the steps:

  1. Hit Windows + S and type in the search field:
msconfig
  1. As the “System Configuration” appears in the result, hit Enter.
  2. On the System Configuration window that appears, pick the Services tab.
  3. Click the box that reads “Hide all Microsoft services”, then click on the “Disable all” button.
  4. Click on the Apply (or OK) button.
Steps to disable all non Microsoft services in WindowsSteps to disable all non Microsoft services in Windows
Steps to disable all non-Microsoft services in Windows

Now, restart your computer and try the Windows 11 upgrade process again. You can repeat the steps above, but use the “Enable all” button at step #4 to restore all these services after the Windows 11 upgrade process or whenever you want.

V. Make Windows Update up to snuff

Run Windows Update and update your system to the latest patches, including all optional updates, which can be accessed in the “Advanced options”.

Additionally, run the Windows Update troubleshooters to ensure there are no issues. Here’s how:

  1. Hit Windows + S (that’s when you press and hold the Windows key and then press the S key on the keyboard) and type in the search field:
Troubleshot settings
  1. As “Troubleshoot settings” appears in the result, hit Enter.
  2. On the Troubleshoot window that appears, pick “Other troubleshooters”.
  3. On the next window, click on the Run button on the right of “Windows Update”.
Windows troubleshootWindows Update troubleshooter

After that, run Windows Update one more time. Once there are no more updates, it’s time to try the Windows 11 upgrade process again.

B. Windows 11 Upgrade fails: The advanced tips

These tips require you to remove data or make significant changes to the system. Most of these changes are safe to do. Still, note that you’re here because you have already backed up your computer, as mentioned above.

VI. Completely remove Windows Update’s existing data

Often, the computer has erroneous update information that prevents the upgrade from working correctly. In this case, removing all existing Windows Update-related data will fix the issue. To do that, you need to remove the content of the two following folders on the computer:

  • C:\Windows\SoftwareDistribution
  • C:\Windows\System32\catroot2

Unfortunately, that’s not as easy as removing any other folder since these two are protected system folders.

Here’s how:

  1. Open an elevated Command Prompt window—if you don’t know how to do that, the cabinet below contains detailed steps.

How to open an elevated Command Prompt

Steps to open an elevated (or admin) Command Prompt:

  • Hit Win + S and enter the following text in the search field:
cmd
  • As the Command Prompt appears in the results, right-click on it, choose Run as administrator, and click on Yes to accept the User Account Control security warning.
  • The Administrator: Command Prompt window will appear.
How to run Elevated Command Prompt in WindowsHow to run Elevated Command Prompt in Windows
Steps to run the elevated Command Prompt: Search for cmd in the search field, right-click Command Prompt in the result, and choose Run as administrator.
  1. Enter the following comments, one line at a time, hitting Enter after each (you can copy and paste):
net stop bits
net stop wuauserv
net stop appidsvc
net stop cryptsvc
rmdir C:\Windows\SoftwareDistribution /s /q
rmdir C:\Windows\System32\catroot2 /s /q
net start bits
net start wuauserv
net start appidsvc

If you do that correctly, you’ll see what’s shown in the screenshot below.

Commands to remove Windows Update dataCommands to remove Windows Update data
Commands to remove Windows Update’s existing data.

That’s it. You can start the Windows 11 upgrade process now, without needing to restart your computer.

VII. Remove or repair problematic registry settings and files

These are additional items that can be removed or repaired to make sure the computer is free of errors.

Run the following command using an elevated command prompt window (mentioned above). You can copy and paste each command into the window and press Enter after each:

reg delete "HKLM\SOFTWARE\Microsoft\Windows NT\CurrentVersion\Image File Execution Options\vdsldr.exe" /f
reg delete "HKLM\SOFTWARE\Microsoft\Windows NT\CurrentVersion\Image File Execution Options\setuphost.exe" /f
sfc /scanfile=C:\Windows\System32\vdsldr.exe
reg delete "HKLM\SOFTWARE\Policies\Microsoft\Windows\WindowsUpdate" /v "DisableWUfBSafeguards" /f
rmdir C:\$WINDOWS.~BT /s /q

And that’s it. Now, restart your computer and try the upgrade process again. It should work.

VIII: Fix user account-related issues

Oftentimes, upgrading to Windows 11 using a domain-connected account can cause issues. In this case, sign in with a non-domain admin account to perform the upgrade.

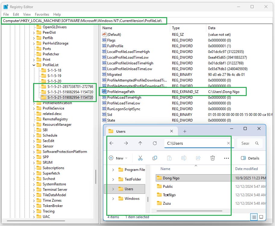
Windows 11 upgrade user accountsWindows 11 upgrade user accounts
Steps to check for dormant or erroneous user accounts in Windows. In the screenhost above, note how the currently selected “S key” contains the valid ProfileImagePath string for the Dong Ngo user account.

Additionally, if the computer has dormant or user accounts with errors, that can also stall the upgrade process. In this case, it’s best to clean up the user account settings and the registry. Here are the steps (as shown in the screenshot above):

  1. Go to the C:\Users folder and note all the current sub-folders. Each of these sub-folders should hold the profile of a particular user account. If there’s a folder that doesn’t belong to any account, move it out of C:\Users. (Note: If your computer doesn’t use the C:\Users, that itself can be a serious issue, go nuclear!)
  2. Open the Registry Editor (as mentioned above) and jump to this key:
Computer\HKEY_LOCAL_MACHINE\SOFTWARE\Microsoft\Windows NT\CurrentVersion\ProfileList
  • Here you’ll note multiple subkeys that start with S- such as S-1-5-18—let’s call them the “S keys”. Ignore the S keys that are 8-character long (such as the first three in the screenshot above), as they belong to the system-created user account. The rest of the keys, which are longer than eight characters, belong to user-created user accounts. Click each of them and check the ProfileImagePath string (on the right) to ensure it matches the path for a user account noted in #1 above.
  1. If a particular S key’s ProfileImagePath’s value doesn’t exist in the C:\Users folder, right-click on this S key and choose Delete.

Now restart the computer and try again.

IX. Make sure the computer has a good EFI partition

Note: I can only point you in the right direction in this part. Detailed steps vary depending on the situation and your level of expertise—knowing how to partition a drive is the minimum requirement.

Generally, the computer’s boot drive has an EFI system partition that stores boot information. This partition must be in a sound condition for the upgrade process to succeed. Specifically:

  • It must have enough space—this is especially true if the error message states that the Windows 11 Setup can’t determine “if the PC has enough space” for the process. You can do this by increasing the size of the EFI boot partition to a few hundred megabytes (it’s often set to 100MB) or by removing unnecessary files, such as language packs.
  • In some cases, this partition must be at the beginning of the boot drive. So, move it there if it’s not.
  • Often, rebuilding this partition from scratch with DiskPart resolves many storage-related issues. You will need a rescue thumb drive for this.

Once this partition is fixed, restart the computer and try again.

C. Going nuclear: Remove everything

This last-resort option should be used only if you have already made backups. It will restore your computer to its original state by removing all software and user data, thereby eliminating any potential errors that may prevent the upgrade from working correctly. This option also helps the machine run at its best afterward:

Here’s how:

  1. Hit Windows + S, then type the following phrase in the search area:
reset this PC
  1. When “Reset this PC” appears in the results, press Enter to open the Recovery dialog.
  2. Click on the “Reset PC” button.
  3. Choose the “Remove everything” option.

Wait for the process to finish, which takes from a few minutes to half an hour, depending on the computer. After that, you can set up the computer with the first user account and begin the Windows 11 upgrade process before installing any additional software or updates. It’ll work now.

Steps to reset the PCSteps to reset the PC
Steps to reset your computer to a brand-new state, without any software or data that could cause issues, so the Windows 11 upgrade process works as intended.

The final thoughts

Clearly, the final method is the last resort when all of the previous ones don’t work. I’ll update this post with more easily executed tips before this nuclear option is needed, when applicable. In the meantime, good luck! You’ll need it.

Leave a Comment